近日,我校机械工程学院智能运维团队在国际知名期刊《Mechanical Systems and Signal Processing》发表面向工业机器人智能故障诊断的最新研究成果“Discriminative feature learning using a multiscale convolutional capsule network from attitude data for fault diagnosis of industrial robots”。团队副研究员龙建宇为论文第一作者、李川研究员为通讯作者,广东工业大学-东莞理工学院联合培养硕士生覃耀鑫、东莞理工学院机械工程学院杨喆副研究员、黄云伟特聘副研究员为共同作者。

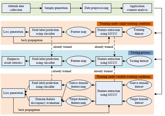
随着智能制造的发展和转型升级,工业机器人在各个领域得到了广泛的应用,并在国家的经济社会发展中扮演着重要的角色。为了确保工业机器人的可靠性、安全性和工作效率,高效的故障诊断至关重要。本研究通过分析串联、并联工业机器人的共性运动特征,提出仅利用一个安装在末端执行器或输出部件上的姿态传感器收集工业机器人在不同健康状态下的姿态数据。基于姿态数据的特点,提出一种多尺度卷积胶囊网络进行姿态数据的可辨识特征学习,并结合迁移学习技术构建了定工况和变工况故障诊断模型,以提高工业机器人在不同应用场景下的故障诊断精度。

本论文得到了国家自然科学基金(72171049, 52175080, 71801046,52005103)和广东省粤莞联合基金重点项目(2019B1515120095)的支持,并于2023年5月入选ESI高被引论文。
(撰文,一审:龙建宇;二审:詹春燕 ;三审:李长平)